17

I once met an OBD-II expert while traveling and asked him if motorcycles (especially the fuel-injected ones) employ a similar protocol.

He said that the use of such a protocol is not as widespread but when they use it, it isn't OBD-II. I cannot remember the name he mentioned.

What do motorcycles use as a communication protocol? Why is it not so widely used? How is it different from OBD-II?

Zaid
  • 39,276
  • 50
  • 151
  • 294

5 Answers5

10

Some motorcycles have a CAN BUS, some don't

The OBDII connector type is simply a standard instituted by the SAE (Society of Automotive Engineers). In 1996 the US government mandated that all cars sold in the United States conform to the SAE OBDII standards. They didn't specify motorcycles. As result, a myriad of on-board diagnostic methods were implemented. Some failed and some rose to the top.

They may not have an OBDII connector but many motorcycles still have a CAN BUS.

To answer your question.

What is the motorcycle equivalent of OBD-II?

Essentially, many motorcycles conform to the CAN BUS protocol they just don't have an OBDII connector, they will have their own proprietary connector and you can buy converters for the various manufacturers that do support the protocol standard and use your OBDII scan tool to retrieve information.

Since there has not been a regulatory component mandating standardization the various connection types have become proprietary as manufacturers try to maintain their closed end to end systems.

Other Proprietary Systems

There are some motorcycle manufacturers such as Suzuki that have maintained their own proprietary systems. Suzuki's implementation of an on-board diagnostic system is called Suzuki Diagnostic System or SDS. It uses it's own proprietary protocol on the wire. Much like Microsoft did in the 80's and 90's with LANMan and Apple did with AppleTalk network protocols before full adoption of TCP/IP as global network protocol standard.

There are other examples of proprietary BUS network protocols but too many to list. The above list with CAN BUS implementations is not a full list, just citing a few examples of conformity to a standard.

In the future, companies like Bosch, Siemens and NGK are driving standards but it may be quite a few years before full adoption is achieved. Cost reduction for overall compliance is one of the drivers for the hold out manufacturers and with more than likely drive compliance as CAN BUS costs are reduced to the point where lack of adoption does not make financial sense anymore.

Interestingly enough, Google searches for (insert manufacturer name", "can bus", programmer yield a plethora of hits for hiring programmers for Ducati and Harley Davidson Most of the good information is hidden by password protected portals for dealers and certified technicians.

DucatiKiller
  • 32,976
  • 22
  • 150
  • 267
3

Most motorcycles do not use OBD II protocol especially Japanese ones.

Harley use something that is the closest to OBD II but I am not sure they might even be exactly OBD II.

First of all we must know what is OBD II, its a set of plugs and adapters, protocol which allows connectivity to a vehicle's computer.

Though there is no exact answer as to why motorcycles don't use OBD II protocol can be diagnosed below.

  • Far fewer number of sales of motorcycles compared to cars, the average number of motorcycle sales in 2013 was 400,000 while the number of car sales was around 8 million. keep in mind that is just for the USA when you factor in the entire world the difference between a car and motorcycle sales are extremely wide, while someone can argue that in countries like India and Vietnam the motorcycles sales go upwards of 30 million about one tenth of them are actually fuel injected. So coming to the point, when you have a very very large gap between the car and motorcycle sales, there is no point in developing a dedicated protocol to govern the connectivity, it simply does not matter.
  • when you take into account what superbike companies like Aprilla or cruisers like Indian motorcycle company or Ducati sell , its not worth complying to the standard. And
  • Also they don't want to you service it yourselves so that they can charge money for service, this is especially notorious for Japanese bikes and in some cases cars. For example I have owned three Japanese cars a 2004 Suzuki Zen, a 2009 Swift diesel and a 2005 Baleno and none of them are OBD II compliant.

Most manufactures use proprietary tools and handshake protocols so you most possibly wont be able to use one scanner on all of them.

Japanese connectors look like OBD II but your scanner wont work the pin configuration is fairly the same.

Also point to note that its sometimes its difficult to get access to the ECU itself in a motorcycle let alone diagnose it most manufacturers are generous enough to keep it under the seat but Yamaha R1 for example has it somewhere near the left fairing.

So essentially asking everyone to put a common connector in a bike at the same location like the foot-well in the case of a car , where space is a luxury is not logical.

Shobin P
  • 8,966
  • 14
  • 41
  • 74
1

What do motorcycles use as a communication protocol?

The answer is: It depends on the manufacturer. This is not unified. And the small bikes (150cc, 250cc) generally don't have EFI (Electronic Fuel Injection) and so don't have an ECU (Engine Control Unit) at all.

In theory all manufacturers can create their own protocol and use their own OBD commands and their own plug and never publish the details. They can even use different commands in each motorbike model they sell. The advantage is that repair shops which want to scan a motorbike have to buy an expensive scan tool to get the information out of the motorbike. It is not in the interest of motorbike manufacturers to lose the business of selling their own proprietary scan tool or scan software. These are generally expensive.

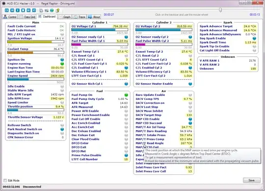
I tell you an example from my own experience: I have a Regal Raptor 350 motorbike which uses the ECU MT05 from Delphi Electronics. This ECU is not OBD2 compliant. Still in 2020 it is used in many motorbikes and ATV's like:

  • Regal Raptor (Raptor, Daytona and Spyder 350)
  • Keeway (RKF 125)
  • Hunter Australia (Bobber 350)
  • AJP (PR7)
  • Benelli Italy (BN600)
  • Leonart Spain (Daytona 350)
  • Jawa Argentina (Bobber 350)
  • Johnny Pag USA (Spyder 300)
  • Junak Polonia (M16 320)
  • CFmoto (Terralander X8)
  • Zongshen (RX3)
  • Zhejiang (TR125)
  • Hyosung (GT650RC)
  • Scomadi scooters
  • Riya scooters
  • Quadro scooters
  • Kohler grass mowers

None of the current OBD2 software is able to scan the MT05. The only software which was able to scan this ECU was PCHUD from Delco. This software was written in 1993 for Windows 3 and does not run on a 64-bit Windows anymore. So you have to buy an expensive scan tool from Delphi for this ECU.

Therefore I wrote a new software HUD ECU Hacker (freeware) which can scan the Delphi MT05.

But my program is designed to be 100% configurable by the user in an XML file. This allows to adapt my software to ANY ECU in the world. This XML file defines the commands to be sent to the ECU and how to interpret the responses. It contains formulas which convert the raw values from the ECU into voltage, pressure or temperature.

In the latest version it can also be used for tuning and there is a new ECU Emulator which can simulate any ISO 14230 ECU.

You find the download and a detailed description here: https://netcult.ch/elmue/HUD%20ECU%20Hacker/

HUD ECU Hacker - Control

HUD ECU Hacker - Dashboard

HUD ECU Hacker - Generate graph from Logfile

HUD ECU Hacker - 3D Calibration for Tuning

Elmue
  • 221
  • 1
  • 2
  • 6
1

Thanks to EU4/5, most modern motorcycles offer direct OBD II functionality through generic scan tools. You will need to buy a brand-specific adaptor/harness, and many of the more advanced OEM functionality such as diagnostic mapping will still require the OEM computer tools, but OBD is on bikes now, and has been for several years.

Stridercal
  • 11
  • 1
0

MV Agusta has heard your voice and answered you with the release of the 2018 F3. Can bus has been chaged over to OBD II. They sent a note, it says, “your welcome “.